[M340] Com entre M340 avec NOC et M340 sans NOC

Forum traitant des automates industriels de marque Schneider - Telemecanique
Avatar du membre
andala
Créateur de langage
Créateur de langage
Messages : 505
Enregistré le : 19 déc. 2016, 10:24
Localisation : Atlantide

[M340] Com entre M340 avec NOC et M340 sans NOC

Message par andala »

Bonjour a tous,
Comme c'est indiqué dans le titre, je souhaite faire une com entre un M340 avec une NOC et un autre sans NOC.
Je me dis donc qu'il faut que je fasse des blocs : read/write_var
Je voudrais être sur que ce que j'ai indiqué sur le bloc soit juste et surtout au niveau de l'adresse IP. Je sais que c'est cette adresse mais pour le reste je ne sais pas si ça va être bon.
write var.png
read var.png
Pouvez-vous juste m'expliquer la partie suivante : ADDM('Ethernet{10.0.0.1}1')
Faut-il que je déclare un DTM ou que je coche des options supplémentaires ?
Comme d'habitude, votre contribution vaut de l'or ;)
Une bonne action en entraine toujours une autre
Avatar du membre
itasoft
Mi homme - Mi automate
Mi homme - Mi automate
Messages : 7807
Enregistré le : 20 oct. 2015, 10:15
Localisation : Lyon
Contact :

Re: [M340] Com entre M340 avec NOC et M340 sans NOC

Message par itasoft »

slts,
indiquer qui est Serveur, qui est Client ? dire sur lequel sont écrite les requêtes READ_VAR et donner les @IP des deux API
Automaticien privé (de tout)
itasoft@free.fr
Avatar du membre
andala
Créateur de langage
Créateur de langage
Messages : 505
Enregistré le : 19 déc. 2016, 10:24
Localisation : Atlantide

Re: [M340] Com entre M340 avec NOC et M340 sans NOC

Message par andala »

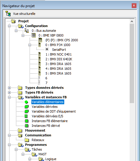
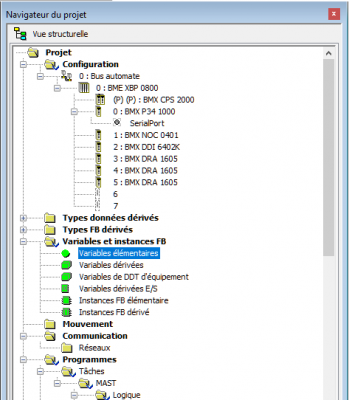
Pour l'API serveur en 10.0.0.100 : Je programme les bloc read et write (voir les s-shot)
Pour l'API client en 10.0.0.1 : rien

Image en plus pour info
config serveur.png
config client.png
Une bonne action en entraine toujours une autre
Avatar du membre
itasoft
Mi homme - Mi automate
Mi homme - Mi automate
Messages : 7807
Enregistré le : 20 oct. 2015, 10:15
Localisation : Lyon
Contact :

Re: [M340] Com entre M340 avec NOC et M340 sans NOC

Message par itasoft »

il faut programmer bloc read et write dans l'API client
Automaticien privé (de tout)
itasoft@free.fr
MiGaNuTs
Mi homme - Mi automate
Mi homme - Mi automate
Messages : 1580
Enregistré le : 12 nov. 2015, 21:02
Localisation : 45 - Loiret
Contact :

Re: [M340] Com entre M340 avec NOC et M340 sans NOC

Message par MiGaNuTs »

andala a écrit : 15 nov. 2022, 12:20 Pour l'API serveur en 10.0.0.100 : Je programme les bloc read et write (voir les s-shot)
Pour l'API client en 10.0.0.1 : rien

Image en plus pour info
config serveur.png
config client.png
Salut.

Tu t'est mélangée entre le client et le serveur.
Coté serveur tu n'a rien a faire, a part lui déclarer une adresse réseau. C'est le client qui va faire tes read/write.

Au niveau de tes captures d’Écran un seul des 2 a un réseau Ethernet déclaré en bonne et due forme. Il faut que tu la déclare aussi sur celui qui a la NOC.
La seule diff' c'est que tu ne choisi pas tout a fait pareil l'interface réseau sur le 342020 et sur le 341000, mais sinon c'est la même manip (relou).

Autre chose, comme tu n'a qu'une seule carte Ethernet sur le client tu n'est pas obligée de préciser "Ethernet" dans ton bloc ADDM. Tu peut écrire seulement '{aa.bb.cc.dd}1' ça fonctionnera pareil.
Avatar du membre
andala
Créateur de langage
Créateur de langage
Messages : 505
Enregistré le : 19 déc. 2016, 10:24
Localisation : Atlantide

Re: [M340] Com entre M340 avec NOC et M340 sans NOC

Message par andala »

MiGaNuTs a écrit : 15 nov. 2022, 13:47 Au niveau de tes captures d’Écran un seul des 2 a un réseau Ethernet déclaré en bonne et due forme. Il faut que tu la déclare aussi sur celui qui a la NOC.
La seule diff' c'est que tu ne choisi pas tout a fait pareil l'interface réseau sur le 342020 et sur le 341000, mais sinon c'est la même manip (relou).

Autre chose, comme tu n'a qu'une seule carte Ethernet sur le client tu n'est pas obligée de préciser "Ethernet" dans ton bloc ADDM. Tu peut écrire seulement '{aa.bb.cc.dd}1' ça fonctionnera pareil.
Donc, du coup, j'inverse client et serveur ce qui ne change rien a la programmation, on est d'acoord ?!
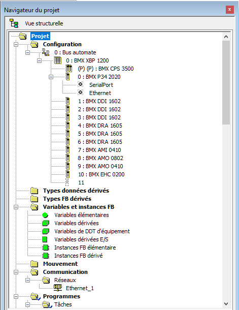
je déclare sur le PLC qui a la NOC un réseau Ethernet comme suit :
ethernet.png
ethernet.png (1.59 Kio) Vu 566 fois
Je met la même adresse IP qui est déjà configuré dans la NOC ? il n'y aura pas de conflit IP ?
Une bonne action en entraine toujours une autre
Avatar du membre
andala
Créateur de langage
Créateur de langage
Messages : 505
Enregistré le : 19 déc. 2016, 10:24
Localisation : Atlantide

Re: [M340] Com entre M340 avec NOC et M340 sans NOC

Message par andala »

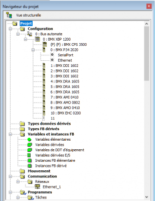
Par contre, j'ai la fonction Ethernet qui est grisé donc je peu pas lier mon réseau au NOC... ou alors je fait pas comme il faut !
ethernet 2.png
Une bonne action en entraine toujours une autre
MiGaNuTs
Mi homme - Mi automate
Mi homme - Mi automate
Messages : 1580
Enregistré le : 12 nov. 2015, 21:02
Localisation : 45 - Loiret
Contact :

Re: [M340] Com entre M340 avec NOC et M340 sans NOC

Message par MiGaNuTs »

andala a écrit : 15 nov. 2022, 14:45 Donc, du coup, j'inverse client et serveur ce qui ne change rien a la programmation, on est d'acoord ?!
Oui.
andala a écrit : 15 nov. 2022, 14:45 je déclare sur le PLC qui a la NOC un réseau Ethernet comme suit :
ethernet.png

Je met la même adresse IP qui est déjà configuré dans la NOC ? il n'y aura pas de conflit IP ?
Maintenant que tu le dit, je crois bien que j'ai dit une connerie.

Il y'a rien a configurer sur l'automate concernant l'IP de la NOC. Ça se fait "en live" directement dans la NOC.
C'est fort probable que ta config coté "automate avec la NOC" soit déjà bonne finalement. Oups.
Désolé.
Avatar du membre
Béryl
Mi homme - Mi automate
Mi homme - Mi automate
Messages : 1960
Enregistré le : 20 oct. 2015, 12:00
Localisation : localhost

Re: [M340] Com entre M340 avec NOC et M340 sans NOC

Message par Béryl »

MiGaNuTs a écrit : 15 nov. 2022, 13:47 Au niveau de tes captures d’Écran un seul des 2 a un réseau Ethernet déclaré en bonne et due forme. Il faut que tu la déclare aussi sur celui qui a la NOC.
La seule diff' c'est que tu ne choisi pas tout a fait pareil l'interface réseau sur le 342020 et sur le 341000, mais sinon c'est la même manip (relou).
Le seul projet que j'ai fait avec une NOC, je n'ai pas déclaré de réseau.
Il faut juste renseigner les propriétés de la voie dans le DTM de la carte.
Et la liste des équipements qui causent, bien sûr.

Edit. Voici un exemple :
Capture d’écran 2022-11-15 150122.png
Avatar du membre
andala
Créateur de langage
Créateur de langage
Messages : 505
Enregistré le : 19 déc. 2016, 10:24
Localisation : Atlantide

Re: [M340] Com entre M340 avec NOC et M340 sans NOC

Message par andala »

MiGaNuTs a écrit : 15 nov. 2022, 14:58 Maintenant que tu le dit, je crois bien que j'ai dit une connerie.

Il y'a rien a configurer sur l'automate concernant l'IP de la NOC. Ça se fait "en live" directement dans la NOC.
C'est fort probable que ta config coté "automate avec la NOC" soit déjà bonne finalement. Oups.
Désolé.
Ah bah c'est du beau ! :lol: t’inquiète je déconnes
Béryl a écrit : 15 nov. 2022, 14:59 Le seul projet que j'ai fait avec une NOC, je n'ai pas déclaré de réseau.
Il faut juste renseigner les propriétés de la voie dans le DTM de la carte.
Et la liste des équipements qui causent, bien sûr.
Donc : Dois-je déclarer l'autre CPU dans la NOC de par le fait ?
Une bonne action en entraine toujours une autre
Répondre