Contact avec un word/int TIA PORTAL
Contact avec un word/int TIA PORTAL
Bonjour,
Je cherche à avoir une variable qui passe a l'état haut quand une de mes 33 variable est à l'état haut.
Je pourrais très bien faire 32 contact en parallèle mais c'est pas super donc je cherche une autre méthode.
Mes 32 variable sont 3 mots différents, sauf qu'on ne pas faire de contact avec des mots, mais j'imagine qu'il y a un moyen dans TIA PORTAL pour pouvoir utiliser mon mot pour activer un contact, quelqu'un aurait une idée de comment faire?
Merci d'avance
Je cherche à avoir une variable qui passe a l'état haut quand une de mes 33 variable est à l'état haut.
Je pourrais très bien faire 32 contact en parallèle mais c'est pas super donc je cherche une autre méthode.
Mes 32 variable sont 3 mots différents, sauf qu'on ne pas faire de contact avec des mots, mais j'imagine qu'il y a un moyen dans TIA PORTAL pour pouvoir utiliser mon mot pour activer un contact, quelqu'un aurait une idée de comment faire?
Merci d'avance
- itasoft
- Mi homme - Mi automate

- Messages : 7807
- Enregistré le : 20 oct. 2015, 10:15
- Localisation : Lyon
- Contact :
Re: Contact avec un word/int TIA PORTAL
Je pourrais très bien faire 32 contact en parallèle
-------------
faire 3 mots <>0 en parallèles
-------------
faire 3 mots <>0 en parallèles
Automaticien privé (de tout)
itasoft@free.fr
itasoft@free.fr
Re: Contact avec un word/int TIA PORTAL
J'ai pas trop compris ce que tu voulais dire itasoft
Re: Contact avec un word/int TIA PORTAL
OK merci, j'avais oublier de précisé, je suis tout nouveau (je suis en Licence pro en alternance) et je découvre TIA portal, j'ai juste fait un tout petit peu de Unity mais très basique.
J'ai compris, mais je ne trouve pas le comparateur que tu as utilisé, il se trouve où?
J'ai compris, mais je ne trouve pas le comparateur que tu as utilisé, il se trouve où?
Re: Contact avec un word/int TIA PORTAL
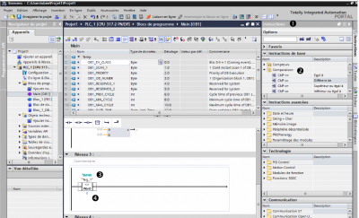
1) A droite instruction
2) choisir Instruction de base comparaison
3) Paramétrer valeur 1 (MW0)
4) Parametrer valeur 2 (Constante 0)
2) choisir Instruction de base comparaison
3) Paramétrer valeur 1 (MW0)
4) Parametrer valeur 2 (Constante 0)
Re: Contact avec un word/int TIA PORTAL
Ah! d'accord merci, je pensais que c'était un comparateur de bits uniquement j'avais pas vu qu'on pouvais le configurer en plusieurs types de variable!
Re: Contact avec un word/int TIA PORTAL
On peut y accéder directement tel que ci-dessous mais la première méthode te permettra de découvrir les instructions :
Et j'avais oublié de préciser en 3) ici le choix du format (Byte, int, Word, DInt, DWORD, real).
Dans ton cas j'utiliserai Int.
Dans ton cas j'utiliserai Int.
Re: Contact avec un word/int TIA PORTAL
Oui je dis mot mais j'utilise des int.
Re: Contact avec un word/int TIA PORTAL
Ah et sinon j'ai une petite question, la valeur de comparaison, c'est bien en décimal?

