Bonjour à vous,
J'ai un petit problème sur un PID a retranscrire sous unity (Passage d'un TSX573623 à un M580)
Du coup un petit coup de moulinette, j'ai corriger plusieurs soucis dans le programme, mais je n'arrive pas a trouver de solution pour celui-ci.
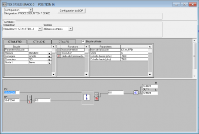
J'ai plusieurs PID dans mon programme qui sont avec deux sortie TOR voir la capture :
Je ne trouve pas d'équivalent sur unity, auriez vous une solution ?
PID Servo
- itasoft
- Mi homme - Mi automate

- Messages : 7807
- Enregistré le : 20 oct. 2015, 10:15
- Localisation : Lyon
- Contact :
Re: PID Servo
slts,
ya bien le bloc SERVO sur Unity à mettre en sortie du PID chercher SERVO dans l'aide en ligne
ya bien le bloc SERVO sur Unity à mettre en sortie du PID chercher SERVO dans l'aide en ligne
Automaticien privé (de tout)
itasoft@free.fr
itasoft@free.fr
- Bernardo59
- Mi homme - Mi automate

- Messages : 1054
- Enregistré le : 20 oct. 2015, 05:48
- Localisation : Nimes
- Contact :
Re: PID Servo
Merci à vous deux
Re: PID Servo
Salut,Bernardo59 a écrit : ↑15 avr. 2021, 21:07 Salut,
https://download.schneider-electric.com ... 2536K01000
Page 307
Ou puis-je trouver la nouvel aide en ligne, car se liens ne marche pas?
Merci.
- Bernardo59
- Mi homme - Mi automate

- Messages : 1054
- Enregistré le : 20 oct. 2015, 05:48
- Localisation : Nimes
- Contact :
