Je commence par ma configuration :
SoMachine v4.1
Automate Schneider TM241CEC24T
Arduino MEGA 2560
J’utilise l’automate M241 pour ses fonctions bien spécifiques.
Je décentralise des microcontrôleurs Arduino Mega 2560 R3, 1 maître et 5 esclaves
Les Arduino communique entre-elles via I2C, tout est parfait de ce coté là.
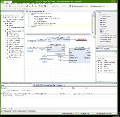
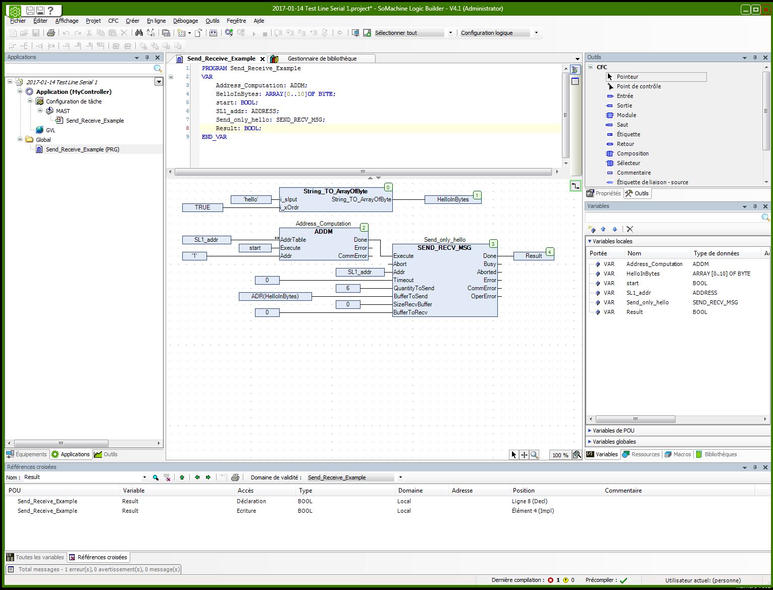
Maintenant je cherche à communiquer entre le M241 et l’Arduino maître via le port com RS232 en ASCII, pas en ModBus ou CanOpen, etc...
Les datas que je souhaite échanger seront de type chaine de caractères (de 1 caractère à 16 maxi).
Je souhaite programmer le M241 en langage ST.
Je pêche sur le sujet car je manque de documentation, tuto… sur le sujet, si vous avez une piste, n’hésitez pas, je suis preneur.
Je ne sais pas trancher un choix de commande entre SEND_RECV_MSG, ou WRITE_VAR et READ_VAR, ou SERIAL_R et SERIAL_W, ou autre….. ?, ni comment exactement d’ailleurs.
Dans SoMachine, je ne sais trop quoi installer sous le port Serial_Line_1, je l’ai tout de même configuré en RS232 et y ai installé le manager ASCII.
Maintenant, si je pouvais disposer d’exemples de code en ST traitant les échanges ASCII sur la RS232 d’un M241, cela me serait d’une aide précieuse.
Voilà, dans l’attente de l’aide d’un expert en la matière, je continu mes recherches…
Code : Tout sélectionner
B := "Toto"; (*La variable B = Toto*)
%QX0.0:=%IX0.0; (*Allume une LED sur Q0.0*)
IF %IX0.0=1 (*Si l'entrée I0.0 = 1*)
THEN
(*Envoi sur la ligne série 1*)
%QX0.1:=1; (*Et monte la sortie Q0.1 à 1 et y reste*)
END_IF;


