Bonjour,
Je tombe sur un problème que je n'arrive pas a résoudre. J'ai créé un bloc fonctionnel en LD que j'ai ensuite inséré dans ma tache MAST.
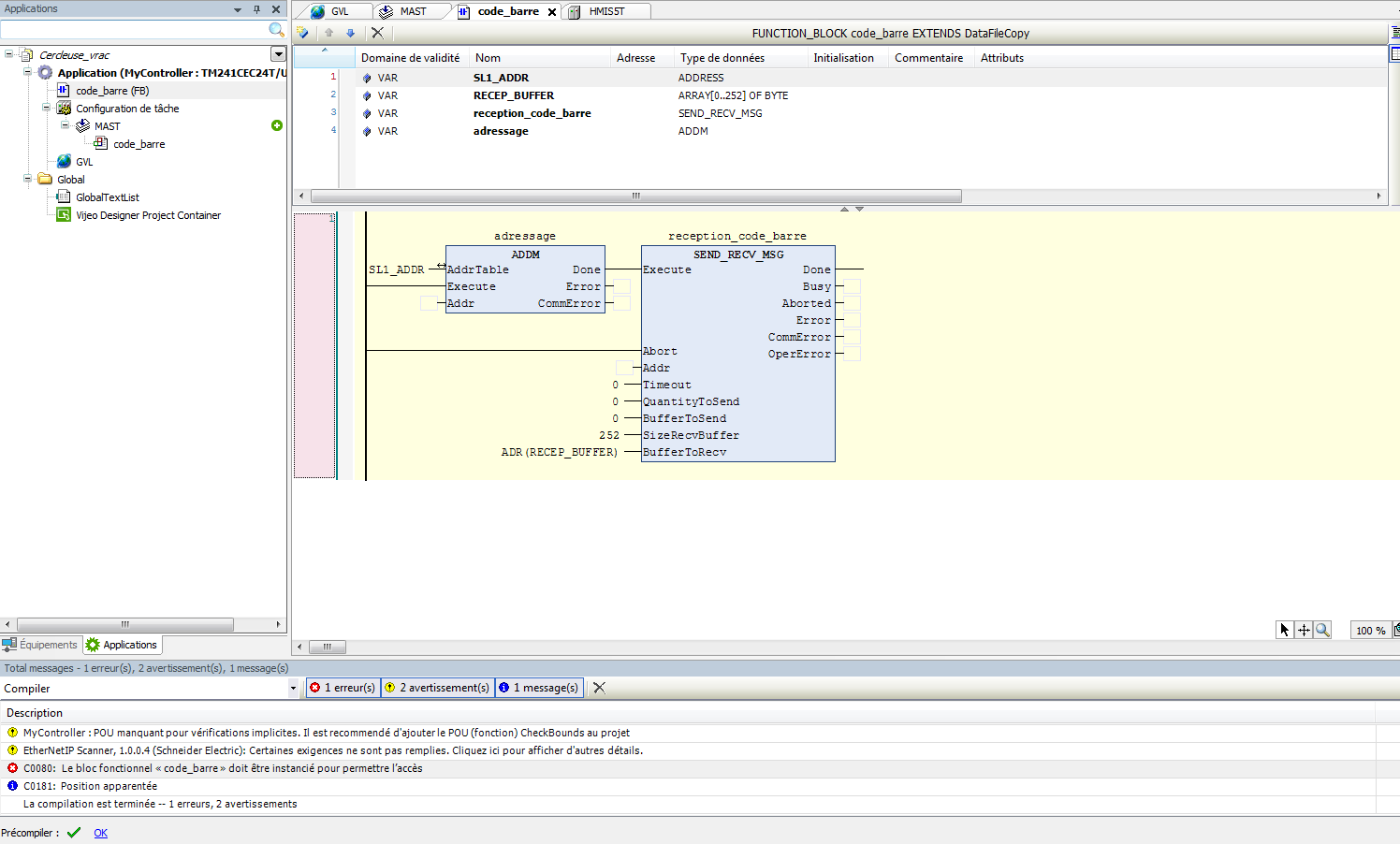
Quand je compile un message d'erreur apparait: "Le bloc fonctionnel"code_barre" doit être instancié pour permettre l'accès"
Que dois-je faire pour supprimer cette erreur ?
problème d'instanciation soMachine V4.2
problème d'instanciation soMachine V4.2
- Fichiers joints
-
- erreur instanciation.PNG (9.05 Kio) Vu 1967 fois
Re: problème d'instanciation soMachine V4.2
quand tu poses ton bloc tu dois lui donner un nom d'instance et il va le créer automatiquement dans les déclarations de variables
si ce n'est pas fait, je crois que tu as des points d’interrogations au dessus du bloc, tu cliques et tu donnes un nom
si ce n'est pas fait, je crois que tu as des points d’interrogations au dessus du bloc, tu cliques et tu donnes un nom
Re: problème d'instanciation soMachine V4.2
je ne comprend pas quand je clique sur l'erreur il me renvoi a la zone en bleu mais je lui ai pourtant donné un nom.
Re: problème d'instanciation soMachine V4.2
tu as crée un FB. il faut donc que tu l'instancie dans un programme.
là tu as mis ton FB dans la Mast.
Ou alors ce n'est pas un fb que tu veux faire mais un programme alors tu dois ecrire ton code dans un programme
là tu as mis ton FB dans la Mast.
Ou alors ce n'est pas un fb que tu veux faire mais un programme alors tu dois ecrire ton code dans un programme
Re: problème d'instanciation soMachine V4.2
Ah oui j'avais pas du tout fais attention super merci.


