VAR RETAIN PERSISTENT non maintenue

Forum traitant des automates industriels de marque Wago et du logiciel codesys
Avatar du membre
Digitrain
Asservi son premier moteur
Asservi son premier moteur
Messages : 27
Enregistré le : 27 mars 2021, 17:17

VAR RETAIN PERSISTENT non maintenue

Message par Digitrain »

Bonjour,

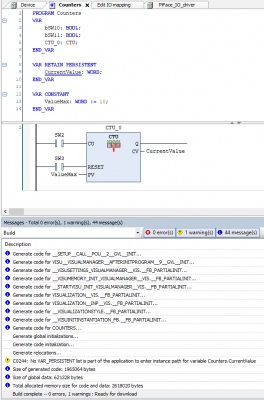
Je suis en train de tester un compteur UP et j'aimerai que la valeur courante soit mémorisée même quand le RaspberryPi est mis hors tension. Pour cela j'ai déclaré la variable "CurrentValue" de sortie du compteur en RETAIN PERSISTENT. Malheureusement quand je test et que je coupe la tension d'alimentation du Raspberry et que je me reconnect la variable "CurrentValue" est revenue à 0... :cry: J'ai aussi vu un avertissement à la compilation concernant VAR_PERSISTANT, cf. copie d'écran ci-jointe.

Est-ce que ceci est censé fonctionner ou bien est-ce inhérent au Raspberry?

D'avance merci pour votre aide.
warning_pers_var_counter.png
Avec mes meilleures salutations
wagodomo
Première mise en service
Première mise en service
Messages : 68
Enregistré le : 08 déc. 2015, 18:02

Re: VAR RETAIN PERSISTENT non maintenue

Message par wagodomo »

Bonjour
Ne serait-ce pas SW3 qui intervient?
Avatar du membre
Digitrain
Asservi son premier moteur
Asservi son premier moteur
Messages : 27
Enregistré le : 27 mars 2021, 17:17

Re: VAR RETAIN PERSISTENT non maintenue

Message par Digitrain »

wagodomo a écrit : 06 avr. 2021, 15:43 Ne serait-ce pas SW3 qui intervient?
Euh... non pourquoi? SW3 est un poussoir pour le reset. Je veux juste conserver la valeur de la variable "CurrentValue" même quand on met hors tension l'installation.
Avec mes meilleures salutations
Avatar du membre
Bruce33
Dieu du process
Dieu du process
Messages : 930
Enregistré le : 28 oct. 2015, 06:54
Localisation : Pas-de-Calais

Re: VAR RETAIN PERSISTENT non maintenue

Message par Bruce33 »

Bonjour,

C'est normal que cela ne fonctionne pas.
Vous avez mémorisé la recopie de CTU_0.CV... mais le compteur CTU_0, lui, est réinitialisé au redémarrage.
C'est le compteur CTU_0 qu'il faudrait placer dans VAR RETAIN PERSISTENT. Mais je ne sais pas si c'est possible... Essayez !
Avatar du membre
filou59
Forcené des structures
Forcené des structures
Messages : 190
Enregistré le : 20 oct. 2015, 23:26
Localisation : Nord

Re: VAR RETAIN PERSISTENT non maintenue

Message par filou59 »

Bonjour

Je te conseille d'aller voir ici aussi : https://forge.codesys.com/forge/talk/Ru ... =25&page=0
Avatar du membre
Digitrain
Asservi son premier moteur
Asservi son premier moteur
Messages : 27
Enregistré le : 27 mars 2021, 17:17

Re: VAR RETAIN PERSISTENT non maintenue

Message par Digitrain »

Bonjour,
filou59 a écrit : 06 avr. 2021, 17:19 Bonjour

Je te conseille d'aller voir ici aussi : https://forge.codesys.com/forge/talk/Ru ... =25&page=0
Merci pour ce lien. Je vois que je ne suis pas le seul et qu'il n'y a pas de vraie solution comme sur un vrai API. La solution avec une batterie qui permet d'éteindre correctement le Raspberry et surtout de stocker les données peut être une solution intéressante. De tout façon ça n'est pas une priorité pour moi pour le moment, voyant qu'il n'existe pas de vraie solution simple de mise en oeuvre.
Avec mes meilleures salutations
agea28
Code son premier grafcet
Code son premier grafcet
Messages : 47
Enregistré le : 04 mai 2019, 23:07
Localisation : Eure et Loir

Re: VAR RETAIN PERSISTENT non maintenue

Message par agea28 »

Effectivement, les valeurs des variables déclarées persistantes sous Codesys avec un Raspberry ne seront sauvegardées que si on éteint "proprement" le Raspberry :
"sudo shutdown" en commande SSH.
Après tu as effectivement la solution de la batterie qui permet éventuellement de pouvoir détecter une coupure d'alimentation et d'éteindre l'appareil pour maintenir tes valeurs de variables.
Avatar du membre
Digitrain
Asservi son premier moteur
Asservi son premier moteur
Messages : 27
Enregistré le : 27 mars 2021, 17:17

Re: VAR RETAIN PERSISTENT non maintenue

Message par Digitrain »

Bonjour,

Afin de pouvoir mémoriser la valeur du compteur en fin de journée lorsque l'alimentation générale est coupée, je pense m'orienter vers une solution avec une carte UPS (Uninterruptible Power Supply) afin de pouvoir éteindre proprement le Raspberry Pi.
Après quelques recherches je vois qu'il existe beaucoup de modèles différents. Est-ce qu'un modèle serait préférable pour une intégration facile dans Codesys? Est-ce que qqn a déjà une expérience avec ces modules UPS?

D'avance merci pour vos réponses.
Avec mes meilleures salutations
Avatar du membre
Bernardo59
Mi homme - Mi automate
Mi homme - Mi automate
Messages : 1054
Enregistré le : 20 oct. 2015, 05:48
Localisation : Nimes
Contact :

Re: VAR RETAIN PERSISTENT non maintenue

Message par Bernardo59 »

Salut,

Quand tu dis UPS, tu parles onduleur, non ?
Pour un petit raspberry, je dirais qu'il te faut un onduleur de 350VA.
Perso, j'ai un APC de 700VA (https://www.amazon.fr/APC-Back-UPS-BX-B ... 930&sr=8-6) et ça tient bien la route.
Avatar du membre
Digitrain
Asservi son premier moteur
Asservi son premier moteur
Messages : 27
Enregistré le : 27 mars 2021, 17:17

Re: VAR RETAIN PERSISTENT non maintenue

Message par Digitrain »

Bonjour,

Oh non pas besoin de si gros. Mais c’est le même principe, c’est une carte d’extension au format Raspberry avec une batterie.

:arrow: https://pimodules.com/ups-pico-hv4-0b
:arrow: https://www.distrelec.ch/fr/hat-ups-pij ... p/30163344
Avec mes meilleures salutations
Répondre