Cherche tutoriels kepserverex.
- maxpeigne
- Dieu du process

- Messages : 771
- Enregistré le : 11 oct. 2015, 17:31
- Localisation : Nord pas de calais
Cherche tutoriels kepserverex.
Bonjour à tous,
Je commence à m’intéresser à kepserverex. Avez vous de la doc ou des adresses où je pourrai trouver de bons tutoriels sur la mise en place de kepserverex avec des automates / supervision?
Merci.
Je commence à m’intéresser à kepserverex. Avez vous de la doc ou des adresses où je pourrai trouver de bons tutoriels sur la mise en place de kepserverex avec des automates / supervision?
Merci.
http://automacile.fr - Site et tutoriels sur l'arduino.
Re: Cherche tutoriels kepserverex.
Ils ont pas ça en ligne chez KEP?
La pile la plus utilisée: la pile GIGO. Bien plus souvent que les FIFO ou LIFO.
Garbage in, garbage out!
Garbage in, garbage out!
- maxpeigne
- Dieu du process

- Messages : 771
- Enregistré le : 11 oct. 2015, 17:31
- Localisation : Nord pas de calais
Re: Cherche tutoriels kepserverex.
Il y en a mais je bloque dessus...
J'ai suivi cette doc: https://www.kepware.com/en-us/support/r ... et-device/.
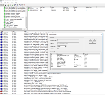
Le problème est que lorsque je lance OPC Quick Client, mes tags sont en "Quality Bad", a priori un probleme de VARTYPE.
J'ai essayé de passage leur type en Short, Long... mais rien n'y fait.
Je vous met des print ecran de mes config:
Avez vous une idée du problème?
Merci.
http://automacile.fr - Site et tutoriels sur l'arduino.
- automationsense
- Première mise en service

- Messages : 74
- Enregistré le : 21 oct. 2015, 01:45
Re: Cherche tutoriels kepserverex.
Bonjour,
D'habitude,si toutes tes variables sont en "Bad",cela signifie que la connexion entre le serveur OPC et l'automate ne s'est pas bien établie.As-tu choisi le bon driver ? Tes autres variables sont t-ils corrects ?
D'habitude,si toutes tes variables sont en "Bad",cela signifie que la connexion entre le serveur OPC et l'automate ne s'est pas bien établie.As-tu choisi le bon driver ? Tes autres variables sont t-ils corrects ?
- maxpeigne
- Dieu du process

- Messages : 771
- Enregistré le : 11 oct. 2015, 17:31
- Localisation : Nord pas de calais
Re: Cherche tutoriels kepserverex.
Merci pour ta reponse,automationsense a écrit : ↑09 févr. 2017, 17:08 D'habitude,si toutes tes variables sont en "Bad",cela signifie que la connexion entre le serveur OPC et l'automate ne s'est pas bien établie.As-tu choisi le bon driver ? Tes autres variables sont t-ils corrects ?
Le drivers choisi est le MODBUS TCP/IP ethernet, j'arrive a pinger l'automate avec le PC, et c'est les 2 seules variables que j'ai (je suis en phase de découverte).
http://automacile.fr - Site et tutoriels sur l'arduino.
- automationsense
- Première mise en service

- Messages : 74
- Enregistré le : 21 oct. 2015, 01:45
Re: Cherche tutoriels kepserverex.
Ok tu arrives à pinger,cela signifie donc que ton PC et ton automate sont liés physiquement et sont prêt à communiquer.Mais ton serveur OPC qui sert de passerelle ne parvient pas à accéder aux données.Normalement tu as choisi le bon driver vu que tu utilises le modbus comme protocole.
As tu choisi le bon Network interface ? (c'est la carte réseau de ton PC par laquelle API et PC communiquent).Si tu utilises un câble ethernet,choisi ta carte de réseau LAN,si tu utilises le Wifi,ta carte réseau Wifi.
Aussi désactives le DHCP de ta carte réseau,si pas déjà fait et fixes l'adresse IP sur le même sous réseau que ton API.
Pour ce qui est de la lecture,vérifies bien que ta variable se trouve à l'adresse spécifiée dans l'automate(4001).
As tu choisi le bon Network interface ? (c'est la carte réseau de ton PC par laquelle API et PC communiquent).Si tu utilises un câble ethernet,choisi ta carte de réseau LAN,si tu utilises le Wifi,ta carte réseau Wifi.
Aussi désactives le DHCP de ta carte réseau,si pas déjà fait et fixes l'adresse IP sur le même sous réseau que ton API.
Pour ce qui est de la lecture,vérifies bien que ta variable se trouve à l'adresse spécifiée dans l'automate(4001).
Re: Cherche tutoriels kepserverex.
firewall?
La pile la plus utilisée: la pile GIGO. Bien plus souvent que les FIFO ou LIFO.
Garbage in, garbage out!
Garbage in, garbage out!
- maxpeigne
- Dieu du process

- Messages : 771
- Enregistré le : 11 oct. 2015, 17:31
- Localisation : Nord pas de calais
Re: Cherche tutoriels kepserverex.
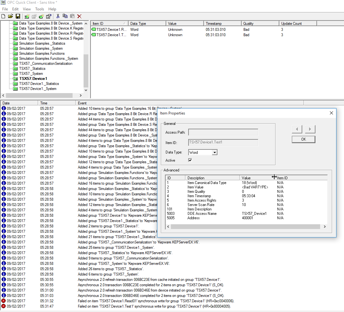
Dans PL7 se sont des mots en %MW, je surveillais donc la plage allant de %MW0 a %MW10.automationsense a écrit : ↑10 févr. 2017, 15:21 Pour ce qui est de la lecture,vérifies bien que ta variable se trouve à l'adresse spécifiée dans l'automate(4001).
Il etait activé, je l'ai désactivé mais rien n'y fait.
Je vous met une image de erreurs du jours: Merci!
http://automacile.fr - Site et tutoriels sur l'arduino.
- automationsense
- Première mise en service

- Messages : 74
- Enregistré le : 21 oct. 2015, 01:45
Re: Cherche tutoriels kepserverex.
Cela ne doit pas être un problème de pare-feu,vu que tu es en réseau local.D'après l'horodotage 19:39:59 , ton device (automate) ne répond pas.Cela doit être un problème de configuration de connexion soit de votre automate,soit du PC.
- Bernardo59
- Mi homme - Mi automate

- Messages : 1054
- Enregistré le : 20 oct. 2015, 05:48
- Localisation : Nimes
- Contact :
Re: Cherche tutoriels kepserverex.
Question bête, est-ce que le port 502 est ouvert ?
