D'accord, je vais essayer l'IO scanning !JC87 a écrit : ↑21 déc. 2021, 17:09 Si tu as un peu de temps essaye quand même l'IO scanning, ce n'est que du paramétrage et c'est vite fait. Aujourd'hui d’ailleurs c'est ce qu'on utilise le plus souvent avec un automate Schneider et des périphériques Modbus TCP/IP car ça évite la programmation et on n'a rien à gérer.
Sinon en liaison série il faut utiliser aussi les fonctions Read_Var/Write_Var car ça reste du Modbus. Privilégie plutôt le RS485 parce que en RS232 on est très limité en distance et il y a plus de fils à raccorder.
JC
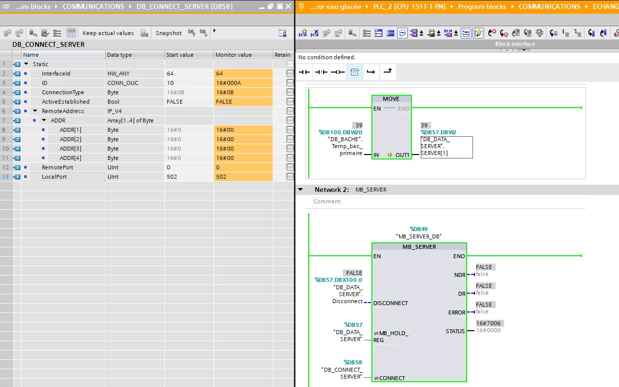
Oui mais je n'ai pas le cordon qui peut faire RS485 pour aller de ma NOM (deux RJ45 sur ma NOM à mon contrôleur SUB-D9). Du coup voici mes tests pour l'instant. Je reçois 248 dans le registre 200 (alors 400 avec MbsDoctor), sauf que quand je change de registre je ne lis aucune autre valeur..
EDIT : bon enfaite c'est très bizarre, même quand je débranche le câble j'ai toujours les mêmes valeurs, y'a un loup quelque part là...


