Communication Modbus TCP/IP M340

Forum traitant des automates industriels de marque Schneider - Telemecanique
Répondre
PLsetPr0
Code son premier grafcet
Code son premier grafcet
Messages : 34
Enregistré le : 07 sept. 2022, 11:21

Re: Communication Modbus TCP/IP M340

Message par PLsetPr0 »

Quelle est ta configuration matérielle ? Je vois 0.0.3 devant ton adresse IP, tu es sûr de toi ?

Il faut que ce soit r.m.c avec :

r : numéro de rack
m : position du module
c : numéro de voie du port Modbus

Essaye par exemple 0.0.0


Edit : je n'ai pas vu que c'était un ancien sujet, je laisse mon message au cas ou :oops:
Pepino672
Première mise en service
Première mise en service
Messages : 72
Enregistré le : 02 sept. 2022, 16:08

Re: Communication Modbus TCP/IP M340

Message par Pepino672 »

Salut,

Oui j'aurais peut être dû faire un nouveau sujet.

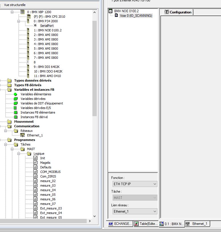
Voici la config matériel :
Capture4.JPG
Capture5.JPG
Je viens de voir que c'est marqué IO_SCANNING entre parenthèses. Ca ne gène pas ça ?
Pepino672
Première mise en service
Première mise en service
Messages : 72
Enregistré le : 02 sept. 2022, 16:08

Re: Communication Modbus TCP/IP M340

Message par Pepino672 »

Bon j'ai changé ma façon de procéder. J'utilise le MB_CLIENT en mode écriture comme ça le S7-1500 écrit sur le M340 et ça marche direct.

Je suis moins fan de cette méthode mais ça fonctionne c'est le principal.
Répondre