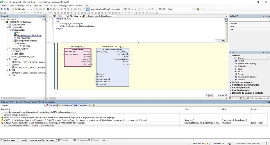
Bonsoir. Je cherche à commander un moteur pas à pas via un HMISCU et la bibliothèque intégré PTO_PTW. Première fois que je fais cela donc il est possible que j'oublie des choses basiques. Quand je compile, j'ai le message d'erreur CO1308 qui me parle d'un bloc FB_Init?????
Bien sûr, ici, je n'ai pas fini le programme mais même si je complète les blocs, le problème est le même.
Si vous avez une idée, je suis preneur.
Merci à tous.
Bonne soirée
PTO_PTW avec machine expert V2.2.1
PTO_PTW avec machine expert V2.2.1
prof ....donc euh....sais un peu tout mais ne maitrise pas grand chose
