J'essaie de faire fonctionner un moteur pas à pas avec un driver DRV8825 sur un Raspberry Pi 3 A+ avec Codesys 3.5 SP17. Le moteur pas à pas utilisé est un JK20HS30-0604. J'ai appliqué le schéma suivant :

J'ai déjà réglé la tension à environ 0,25 V (Vref. = 1/2 I max.) avec le potentiomètre sur le DRV8825.
Je veux réaliser un exemple simple :
Lorsque j'appuie sur un bouton, je voudrais que le moteur accélère pendant 3 secondes jusqu'à une vitesse élevée, puis maintienne cette vitesse pendant 2 secondes et enfin décélère pendant 3 secondes jusqu'à l'arrêt complet.
J'ouvre le projet nommé " StepperTestProject " disponible ici :
https://forge.codesys.com/drv/sm3raspis ... home/Home/
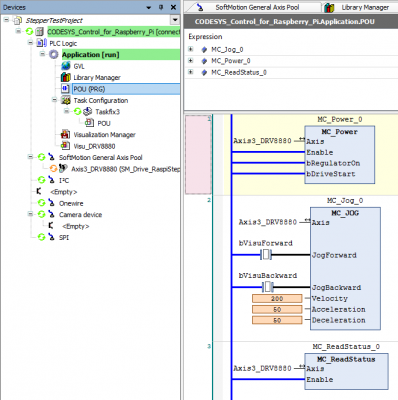
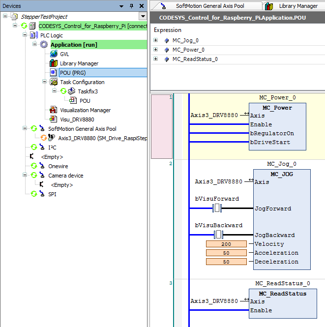
Dans le " Visu_DRV8880 " il y a tellement de FB que je ne sais pas lequel je dois prendre ainsi que la plage des paramètres d'entrée à régler pour mon exemple. Il y a aussi un POU mais je ne comprends pas ce qu'il fait car il est en ST et je ne programme qu'en Ladder (LD) ou SFC.
Qui peut m'aider et me donner plus de détails pour avoir un moteur pas à pas fonctionnel ?
D'avance merci pour votre aide.



