Bonjour
Sur un KTP 1200 j'ai mis un clavier USB en azerty mais il y est configuré en qwerty
Le clavier sur l'écran st bien en azerty, dans les paramètres régionaux et clavier, c'est bien déclaré en Français et avec clavier azerty.
Savez vous si cela est possible de mettre un clavier USB en azerty ...
27 résultats trouvés
- 08 juin 2022, 12:02
- Forum : Interface Homme Machine
- Sujet : KTP1200 : Clavier azerty
- Réponses : 0
- Vues : 884
- 20 avr. 2022, 09:08
- Forum : Siemens
- Sujet : Calcul cumul information capteur sur une plage de temps
- Réponses : 10
- Vues : 4690
Re: Calcul cumul information capteur sur une plage de temps
Bonjour
Parce que j'ai fais une erreur en recopiant le code
Parce que j'ai fais une erreur en recopiant le code
- 30 mars 2022, 16:05
- Forum : Siemens
- Sujet : Calcul cumul information capteur sur une plage de temps
- Réponses : 10
- Vues : 4690
Re: Calcul cumul information capteur sur une plage de temps
Salut,
C'est fait en 3 lignes de code ...
Voici un exemple pour une moyenne glissante :
moyenne_glissante.jpg
Au lieu d'avoir "Moyenne" en sortie, tu mets "Somme" à la place (que tu supprimes de "Static")
Tu supprimes aussi la ligne où est faite la division
Plus qu'à adapter la constante ...
- 10 févr. 2022, 16:05
- Forum : Supervision industrielle
- Sujet : Archestra IDE : Bit de mot
- Réponses : 1
- Vues : 1058
Archestra IDE : Bit de mot
Bonjour
Sur ArchestrA IDE je souhaite utiliser des bits de mot pour animation ou génération d'alarme.
Je suis obligé de passer par un script qui lit le mot pour écrire les 16 bit .
Cela me semble un peu compliqué pour un truc simple.
Je souhaite changer le couleur d'un rectangle si un bit du mot ...
Sur ArchestrA IDE je souhaite utiliser des bits de mot pour animation ou génération d'alarme.
Je suis obligé de passer par un script qui lit le mot pour écrire les 16 bit .
Cela me semble un peu compliqué pour un truc simple.
Je souhaite changer le couleur d'un rectangle si un bit du mot ...
- 28 janv. 2022, 16:35
- Forum : Siemens
- Sujet : Chenillard avec SHL
- Réponses : 10
- Vues : 2820
Re: Chenillard avec SHL
Merci de votre aide cela fonctionne
- 28 janv. 2022, 14:06
- Forum : Siemens
- Sujet : Chenillard avec SHL
- Réponses : 10
- Vues : 2820
- 28 janv. 2022, 14:05
- Forum : Siemens
- Sujet : Chenillard avec SHL
- Réponses : 10
- Vues : 2820
Re: Chenillard avec SHL
Il y a t il un meilleur codage via d'autre instruction a utiliser ?
Bonjour,
définis un tableau de bool par exemple TAB array [0..31] of bool
ensuite tu réalises le décalage en utilisant MOVE_BLK :
IN : TAB[0]
Count : 31
OUT : TAB[1]
Cela devrait marcher
Durand.O
J'ai essayé cela ...
- 28 janv. 2022, 13:46
- Forum : Siemens
- Sujet : Chenillard avec SHL
- Réponses : 10
- Vues : 2820
- 26 janv. 2022, 13:55
- Forum : Siemens
- Sujet : Chenillard avec SHL
- Réponses : 10
- Vues : 2820
Re: Chenillard avec SHL
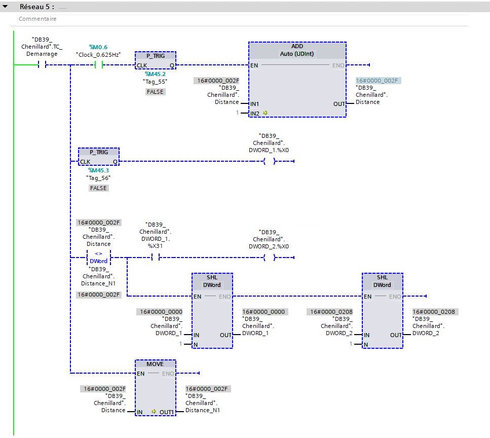
Je pense que le cadencement est bon, il y a d'autre réseaux plus haut.
La comparaison est valide que pendant un tour de cycle, dans la table de visualisation le décalage est correct, test fait avec la bit de cadencement à la seconde.
Par sécurité je suis passé en DWORD.
Je remplis a chaque fois le ...
La comparaison est valide que pendant un tour de cycle, dans la table de visualisation le décalage est correct, test fait avec la bit de cadencement à la seconde.
Par sécurité je suis passé en DWORD.
Je remplis a chaque fois le ...
- 26 janv. 2022, 12:25
- Forum : Siemens
- Sujet : Chenillard avec SHL
- Réponses : 10
- Vues : 2820
Chenillard avec SHL
Bonjour
J'ai besoin de faire un chenillard pour suivre un défaut sur une ligne de production de 60m
J'ai choisis de fait un bit par mettre, j'ai voulu utiliser 2 DINT, 1 DINT pour 32 mètres (pour faire un suivi sur la supervision)
J'ai choisi l'instruction SHL car je peut avoir plus d'un défaut sur ...
J'ai besoin de faire un chenillard pour suivre un défaut sur une ligne de production de 60m
J'ai choisis de fait un bit par mettre, j'ai voulu utiliser 2 DINT, 1 DINT pour 32 mètres (pour faire un suivi sur la supervision)
J'ai choisi l'instruction SHL car je peut avoir plus d'un défaut sur ...